Fontys Teamplayer System of systems
ICT & Software Engineering
Client company:IFontys
Project description
With this project we want to collect and gather numerous information resources and build a system-of-systems to enable our colleagues to share projects that they are working on, and invite or inspire others to join or collaborate. The challenges are numerous: the Fontys Data maturity is low , the 27 institutes have different ways to organize projects with students or are still adopting to a more hybrid learning environment .
Context
Fontys has 4785 colleagues , 45 research groups (lectoraten) and 44 thousand students. We currently have an unknown number of internal and external projects. This project is a collaboration between two institutes and a professional partner where we want you to explore how to help the colleague who wants to professionalize in the role of a Team Player find those projects that are open for collaboration which suites his expertise and learning ambition.
Results
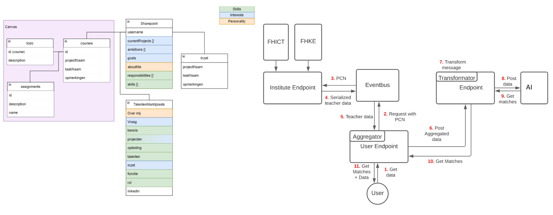
Information analysis of 4 applications with teacher data (3 FHICT, 1 Fontys)
- Research on current state of the art architectural integration patterns
- A proof of concept architecture for 2 institutes with each 2 applications and 1 application that needs information from the 4 others
- A presentation to the FHICT COP Artificial Intelligence and the feedback received
- An advise on how to continue with this research
Internally available (FHICT account needed)
About the project group
With a team of semester 6 software engineers, we analysed in 7 weeks the business and technical requirements of Fontys with its scattered information resources. What do we know of the skills, interests and ambitions of a teacher? Rick and Ruben continued in 5 weeks with building a proof of concept of the IT architectural design principles that we propose. Stakeholders Annemarie, Rolf and Merel were weekly available to validate results and clarify the scope of the project.